| Microsoft SQL Operations Studio With Smart GUI |
| Written by Kay Ewbank | |||
| Monday, 27 November 2017 | |||
|
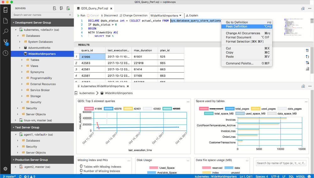
Microsoft has released a preview of a free tool for managing SQL Server, Azure SQL Database, and Azure SQL Data Warehouse. SQL Operations Studio provides wider options than the Windows-only SQL Server Management Studio (SSMS) and runs on Linux and macOS as well as Windows. Given that SQL Server 2017 offers the ability to run workloads on Windows, Linux, and Docker containers, it's important to have a management tool that runs on a similarly wide variety of platforms. The tool is described as taking a prescriptive approach to performing routine tasks, along with smart T-SQL code snippets and customizable dashboards that can be used to monitor and detect performance bottlenecks in your SQL databases on-premises or in Azure. In practical terms you get a Transact-SQL (T-SQL) code editor with IntelliSense. It comes with multiple tab windows, a T-SQL editor, IntelliSense, keyword completion, code snippets, code navigation, and source control integration (Git). You can run on-demand T-SQL queries, then view and save results as text, JSON, or Excel.The editor can also be used to edit data, manage database connections, and browse database objects.
You can use the "smart" T-SQL code snippets to generate the actual T-SQL syntax to create databases, tables, views, and stored procedures, as well as creating users, logins, and roles, and to update existing database objects. The way the snippets work is that you choose the one for the task you want to generate SQL for. It generates a standard SQL snippet with generic names such as TableName and Schema. You then update the generic names with your own actual table, column, and schema names. It's hardly rocket science, but useful anyway. You can also create your own custom T-SQL code snippets for any tasks not already catered for. You can also create and customize dashboards for servers and databases. This involves the use of what are called Insight widgets, which take the T-SQL queries you've created for monitoring servers and databases, and displays the output as customizable charts and graphs that can be added to server and database monitoring dashboards. The graphs can be drilled into for more details, and if you've set things up, to launch management actions. There are a couple of pre-built widgets, one for performance monitoring that can be used to find the slowest running queries, and one for table space usage. There's a Visual Data Editor that lets you insert, update, and delete rows in tables,and the Studio can be used alongside command-line tools such as Bash, PowerShell, sqlcmd, bcp, and ssh via an Integrated Terminal window within the SQL Operations Studio interface. SQL Operations Studio has been forked from Visual Studio Code with the objective to make it highly extensible. It’s built on an extensible microservices architecture and includes the SQL tools service built on .NET Core. It can be downloaded from GitHub or Microsoft. More InformationSQL Operations Studio Download Related ArticlesSQL Server 2017 GA For Linux And Windows SQL Server 2017 RC For Windows And Linux SQL Server vNext Improves SSAS SQL Server on Linux, Love or Calculated Move? SQL Server Development Edition For Free
To be informed about new articles on I Programmer, sign up for our weekly newsletter, subscribe to the RSS feed and follow us on Twitter, Facebook or Linkedin.
Comments
or email your comment to: comments@i-programmer.info |
|||
| Last Updated ( Monday, 27 November 2017 ) |



